Editing Salesforce Data from Reports Using XL-Connector

Published: March 23, 2026

When to Use XL-Connector Instead of Inline Editing in Salesforce Reports

Field editing in Salesforce reports can help with small data adjustments but falls short when performing structured changes or bulk updates. 

XL-Connector can become a great solution when: 

  • You need to update many records at once.

  • Fields are locked in Salesforce reports.

  • Inline editing is too slow or restricted.

Step-by-Step: Edit Report Data with XL-Connector

Step 1 – Pull Report Data into Excel

  1. 1

    Open Excel with XL-Connector installed.

  2. 2

    Go to Reports.

    Reports button
  3. 3

    Select your Salesforce report.

    Select report
  4. 4

    Apply filters if needed.

    Report filters
  5. 5

    Run the report to download the data into Excel

    Run the report

Step 2 – Prepare Your Data

  • Ensure each column corresponds to a Salesforce field.

  • Do not change the structure of the sheet (headers/columns).

    Report structure

Step 3 – Edit Data in Excel

  • Update values directly in the spreadsheet.

    Edit fields in the spreadsheet
  • You can edit multiple rows and fields at once.

  • No need to open individual records.

  • Select the rows you want to update.

Step 4 – Configure the Flow

  1. 1

    Click Update  in the XL-Connector ribbon.

    Click Update button
  2. 2

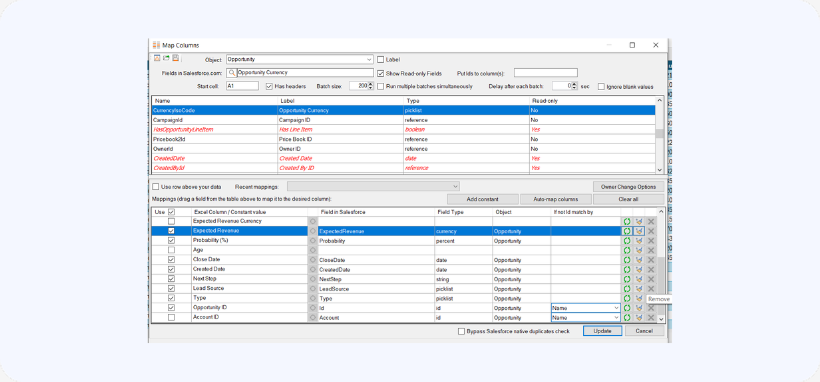
    Map Excel columns to Salesforce fields.

    Map columns to fields
  3. 3

    If there’s no ID column, you can map any unique field to the record ID.

    Map ID to any field

Step 5 – Push Changes to Salesforce

  1. 1

    Click Update in the dialog box.

    Click Update in dialog box
  2. 2

    Changes will be sent to Salesforce.

  3. 3

    You will see operation results to the right of your data table.

    Operation results

Important Notes

XL-Connector respects Salesforce permissions, including:

  • Field-Level Security (FLS).

  • Object permissions.

  • Record access.

Key Benefits vs Inline Editing

Feature
Bulk updtaes
Salesforce Inline Editing
Limited
XL-Connector
Yes
Feature
Edit multiple records easily
Salesforce Inline Editing
Limited
XL-Connector
Yes
Feature
Works with complex data
Salesforce Inline Editing
Limited
XL-Connector
Yes
Feature
Spreadsheet interface
Salesforce Inline Editing
No
XL-Connector
Yes
flash-icon Need Help?

We’re Here for You!

Try our powerful Salesforce data tools for free or upgrade for full access. Simplify data management and boost efficiency today!

By pressing 'Submit Form' you agree to our Privacy Policy