Excel Merge Managed Package
Thank you for installing Excel Merge managed package in your Salesforce instance!
Excel Merge managed package can be used to integrate your Salesforce org with an Excel worksheet stored in SharePoint.
It also contains Salesforce Lightning and Classic components that you can put on any object page layout and that will make it possible to download Excel templates (XLSX files) and dynamically populate them with information from the record you are downloading them from.
Exact field names in double curly braces anywhere in the spreadsheet will be replaced by the values of these fields on the record you are downloading the Excel file from.
It is also possible to retrieve child records that normally appear on related lists in Salesforce.
Here’s an example of an Excel template:

When downloaded from a Salesforce record, this template is processed by the managed package and is turned into the following:

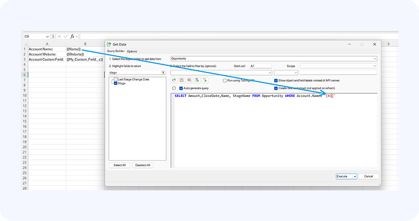
When combined with an XL-Connector plug-in, this feature can be really powerful since now you have the ability to run reports, queries, and predefined flow steps right from the template. Here’s what a simple Excel template can look like:

Please note: you do not need to have XL-Connector plug-in installed to use the managed package. It will still replace field placeholders in any Excel spreadsheet, but having XL-Connector flows adds more possibilities (such as dynamic queries shown above) to what you can do with Salesforce data directly from Excel.
There are three Mail Merge components available in the managed package:
- A button to download one Excel file (for Classic layouts)
You can configure a button that your users can click to download a pre-configured Excel worksheet and associate it with the record you are clicking the button in.

- A Lightning action to download one Excel file (for Lightning layouts)
- Templates list VisualForce page (for Classic layouts)
You can configure a VisualForce page to list all the Excel worksheets that are associated with a certain object in Salesforce to show up directly on the record page with the possibility to download each of them replacing all merge fields in the document with field values.
- Templates list Lightning Component (for Lightning object pages)
You can configure a Lightning component to list all the Excel worksheets that are associated with a certain object in Salesforce to show up directly on the record page with the possibility to download each of them replacing all merge fields in the document with field values.
With the help of this managed package, you can easily create an Excel spreadsheet template that will get populated with field values based on which record the file is downloaded from.
See also:
